Product order to Network activation

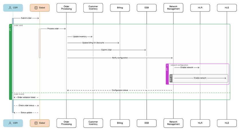
The key difference between this order and a normal product order is that the customer already has the eSIM. These eSIMs are provisioned by the particular emergency service provider such as the police directly to the user. This represents a CSR enabling the product for the user. It is a zero billed service, billing carried out at the contractual level. When the order gets to the network due to its setup the network management layer will convert the human understandable order to a network enablement order. This can result in multiple orders from the network management layer to the HLR and HLS. This effectively enables the device to try to connect to the tower even if there is no coverage by the home provider network. The tower on the other hand will look at the eSIM id and as its within a particular range of ids allows the connection. Thus service to the emergency service user continues.